服务熔断限流模块

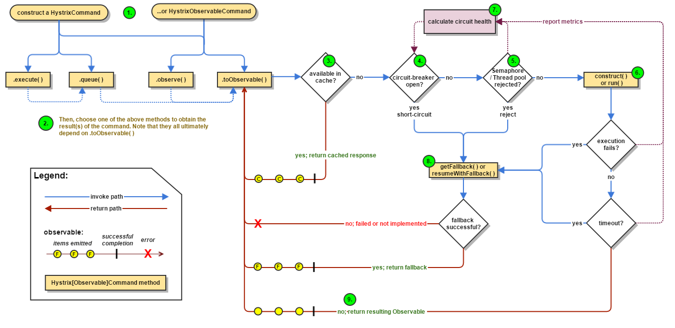
Hystrix 在分布式环境中,许多服务依赖项中的一些必然会失败。Hystrix是一个库,通过添加延迟容忍和容错逻辑,帮助你控制这些分布式服务之间的交互。
Hystrix通过隔离服务之间的访问点、停止级联失败和提供回退选项来实现这一点,所有这些都可以提高系统的整体弹性。

image
image